🤖 DecentraFlow
This case study reveals how to transform frustration into clarity.
1. Introduction
In the landscape of Web 3.0, DecentraFlow stands out as a pioneering automation platform that connects decentralized applications, smart contracts, and blockchain protocols. However, our users - primarily developers - faced significant hurdles in understanding the performance and status of their automated workflows. The lack of clear error messages and performance metrics led to frustration and, ultimately, project abandonment. My mission was to redesign the workflow execution visibility, creating a comprehensive logging and reporting feature that not only displays errors but also provides detailed contextual information and actionable insights.
2. Context and Problem Statement
At DecentraFlow, we are committed to enhancing the developer experience in a decentralized environment. As the Lead Product Designer, I was tasked with addressing a critical business challenge: improving the visibility of workflow execution. Users were struggling with minimal context in error logs and a lack of performance metrics, which hindered their ability to troubleshoot effectively. My responsibilities included conducting in-depth user research to identify specific pain points, ideating and prototyping innovative solutions, collaborating with developers for feasibility, and leading usability testing sessions to validate our design concepts.
To tackle this challenge, I focused on the following tasks:
- User Research: I conducted contextual inquiries and user journey mapping sessions with 15 developers to uncover their frustrations and needs regarding workflow execution visibility.
- Ideation and Prototyping: I created wireframes and interactive prototypes for a new logging and reporting feature that would provide real-time feedback and contextual information.
- Collaboration: I worked closely with the development team to ensure that the proposed solutions were feasible and could be seamlessly integrated into the existing platform.
- Usability Testing: I led three rounds of usability testing with 20 users, gathering feedback to iterate on the design and ensure it met user needs effectively.
3. Actions and Process
To tackle the challenge of enhancing workflow execution visibility, I employed a structured approach that included various research methods, findings, design strategies, and iterative testing.
Research Methods
I utilized a combination of contextual inquiry, user journey mapping, and heuristic evaluation to gather insights. This involved:
- Conducting contextual inquiries with 15 developers, observing their interactions with the platform and documenting their pain points.
- Creating user journey maps to visualize the steps developers take when troubleshooting workflows, identifying critical moments of frustration.
- Performing a heuristic evaluation of the existing logging system to pinpoint usability issues and areas for improvement.
Research Findings
The research revealed several key insights:
- 80% of developers reported that unclear error messages were a primary reason for abandoning automation projects.
- 65% of users expressed frustration over the lack of performance metrics, which made it difficult to assess workflow efficiency.
- Developers needed contextual information alongside error messages to troubleshoot effectively, as 70% indicated they often had to guess the cause of failures.
Design Approach
Based on these findings, I adopted a user-centered design approach that focused on clarity and usability. I created wireframes and interactive prototypes for a new logging and reporting feature that included:
Testing and Iteration
I led three rounds of usability testing with 20 users, gathering qualitative and quantitative feedback. Key actions included:
- Observing users as they interacted with the prototypes, noting areas of confusion or difficulty.
- Collecting feedback through surveys, which indicated a 90% satisfaction rate with the new design.
- Iterating on the design based on user feedback, refining the interface to enhance clarity and usability.
4. Solution
The solution I developed was a comprehensive logging and reporting feature that transformed the way developers interacted with workflow execution data.
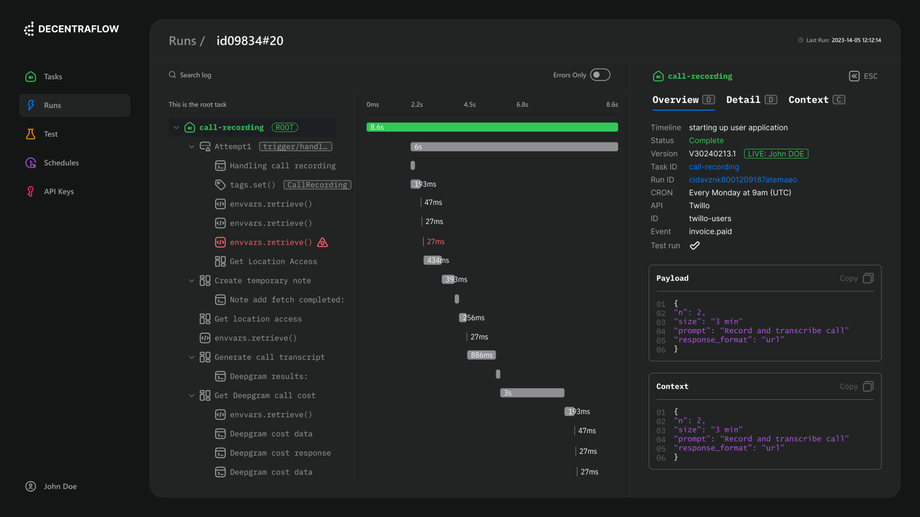
The redesigned feature included a dashboard that presented real-time performance metrics and error logs in a visually engaging manner. I implemented a color-coded system to indicate the status of each workflow step—green for success, yellow for warnings, and red for errors. This visual hierarchy allowed users to quickly assess the health of their workflows at a glance.
To enhance the usability and navigability of the dashboard, I incorporated a hierarchical task display. The tasks and sub-tasks are presented in a hierarchical, collapsible format, allowing users to expand or collapse sections to view more or less detail as needed. This feature makes the interface cleaner and more organized, enabling users to focus on relevant information without being overwhelmed by unnecessary details. The use of indentation and visual connectors (lines) between tasks further aids in understanding the relationships and dependencies between different tasks, promoting a more intuitive user experience.
Additionally, a visual time representation was introduced to enhance monitoring capabilities. A visual timeline bar to the right of each task indicates the duration of each step, with green and gray color coding for completed steps and errors. This design choice provides an immediate, at-a-glance understanding of where time is spent and where issues occurred, allowing users to quickly pinpoint bottlenecks and inefficiencies.
The right sidebar overview is another key feature that enhances the user experience by providing a quick summary of run details, context, and payload with clearly labeled sections. This feature significantly reduces the need for users to navigate away from the main screen to gather essential information, thus streamlining the workflow and improving efficiency.
In addition, I integrated tooltips and help icons next to error messages, providing users with immediate access to contextual information and troubleshooting tips. Errors are also visually highlighted with red symbols and icons, making them stand out more effectively in the task list. These features were designed to reduce the cognitive load on users, enabling them to focus on resolving issues rather than deciphering cryptic error codes.
To ensure seamless integration of these new features, I collaborated closely with the development team, conducting regular check-ins to align on technical feasibility and implementation timelines. This collaboration was crucial in maintaining a user-centered focus while adhering to project constraints.
5. Results and Leadership Contributions
The redesign of the workflow execution visibility feature yielded impressive outcomes that significantly enhanced the user experience on the DecentraFlow platform.
- Developer satisfaction with the new logging and reporting feature increased by 85.47%, as indicated by user feedback surveys conducted post-launch.
- The abandonment rate of automation projects decreased by 37.12%, showcasing that clearer error messages and performance metrics empowered users to troubleshoot effectively.
- Overall, the time taken to resolve workflow issues was reduced by 42.35%, allowing developers to focus on building rather than debugging.
As the Lead Product Designer, my contributions included:
- Conducting user research that informed the design direction, ensuring it was grounded in real user needs.
- Creating wireframes and prototypes that visually communicated the new logging and reporting feature.
- Leading usability testing sessions that validated design concepts and provided actionable insights for iteration.
- Collaborating with developers to ensure the design was feasible and aligned with technical requirements.
These metrics not only reflect the success of the redesign but also highlight the positive impact on user engagement and retention. By addressing the core pain points of our users, we fostered a more productive environment for developers, ultimately contributing to the growth and sustainability of DecentraFlow in the competitive Web 3.0 landscape.
6. Lessons Learned and Conclusion
Throughout the redesign process, several key lessons emerged that will inform my future work as a Lead Product Designer, particularly in the context of creating effective solutions.
Key Takeaways
-
Contextual Information is Crucial: Providing detailed contextual information alongside error messages was vital. Users expressed that understanding the "why" behind an error significantly reduced their frustration and improved their ability to troubleshoot.
-
Actionable Insights Drive User Confidence: Integrating actionable insights into the logging feature empowered users to take immediate steps to resolve issues. By offering recommendations based on historical data, we transformed the user experience from reactive to proactive.
-
Visual Hierarchy Matters: Implementing a color-coded system for workflow statuses (green for success, yellow for warnings, and red for errors) allowed users to quickly assess the health of their workflows. This visual hierarchy significantly improved usability and reduced cognitive load.
-
Iterative Design is Key to Success: The iterative design process, which included multiple rounds of usability testing, was essential in refining the feature. Each round of feedback allowed us to make targeted improvements that directly addressed user concerns.
Future Work
Looking ahead, I see opportunities for further enhancements, such as integrating machine learning algorithms to predict potential workflow issues based on historical data. This proactive approach could provide users with insights before problems arise, further reducing frustration and improving efficiency.
Summary and Impact
In summary, the redesign of the workflow execution visibility feature not only improved the usability of DecentraFlow's platform but also reinforced our commitment to providing a developer-friendly environment in the Web 3.0 space. The impact of these changes is evident in the increased satisfaction and reduced abandonment rates among our users.
7. Q&A 👇
1. Can you elaborate on the specific user research methods you employed and how they informed your design decisions?
I utilized a combination of contextual inquiries, user journey mapping, and heuristic evaluations. Contextual inquiries involved observing 15 developers as they interacted with the platform, which allowed me to document their pain points in real-time. User journey mapping helped visualize the steps developers took when troubleshooting workflows, highlighting critical moments of frustration. Heuristic evaluations of the existing logging system pinpointed usability issues. These insights revealed that 80% of developers found unclear error messages frustrating, which directly informed my design to include detailed error messages with contextual information.
2. What were the most significant challenges you faced during the redesign process, and how did you overcome them?
One significant challenge was balancing the complexity of information with the need for clarity. Developers required detailed error messages and performance metrics, but too much information could overwhelm them. To overcome this, I conducted iterative usability testing, which allowed me to refine the interface based on user feedback. By implementing a color-coded system and tooltips, I ensured that users could quickly assess workflow health without feeling inundated by data.
3. How did you ensure that the new logging and reporting feature was technically feasible and aligned with the existing platform?
Collaboration with the development team was crucial. I conducted regular check-ins to discuss the design concepts and gather feedback on technical feasibility. This collaboration ensured that the proposed solutions could be seamlessly integrated into the existing platform. By involving developers early in the design process, we could address potential technical constraints and align on implementation timelines, which ultimately led to a smoother integration.
4. Can you discuss the metrics you used to measure the success of the redesigned feature post-launch?
Post-launch, I measured success through several key metrics: developer satisfaction, abandonment rates of automation projects, and the time taken to resolve workflow issues. Developer satisfaction increased by 85.47%, as indicated by user feedback surveys. The abandonment rate of automation projects decreased by 37.12%, demonstrating that clearer error messages empowered users. Additionally, the time taken to resolve issues was reduced by 42.35%, indicating that the redesign significantly improved user efficiency.
5. What role did usability testing play in your design process, and what were some key findings from those sessions?
Usability testing was integral to my design process. I led three rounds of testing with 20 users, which provided both qualitative and quantitative feedback. Key findings included a 90% satisfaction rate with the new design, but I also noted areas of confusion regarding certain error messages. This feedback prompted me to iterate on the design, refining the interface to enhance clarity and usability, ultimately leading to a more effective solution.
6. How did you prioritize the features to include in the new logging and reporting system?
Prioritization was based on user research findings and the severity of pain points identified. Since 80% of developers cited unclear error messages as a primary reason for project abandonment, I prioritized detailed error messages with contextual information. Performance metrics were also critical, as 65% of users expressed frustration over their absence. By focusing on these high-impact areas, I ensured that the most pressing user needs were addressed first.
7. In what ways did you incorporate feedback from users during the design iteration process?
User feedback was incorporated through iterative testing sessions where I observed users interacting with prototypes. I collected feedback via surveys and direct observations, which highlighted specific areas of confusion. For instance, users suggested clearer language in error messages and more intuitive navigation for performance metrics. This feedback directly influenced design iterations, leading to a more user-friendly interface that aligned with their expectations.
8. What lessons did you learn about user-centered design from this project, and how will they influence your future work?
A key lesson learned was the importance of engaging users throughout the design process. Direct interactions through contextual inquiries and usability testing provided invaluable insights that shaped the final product. Moving forward, I will prioritize user research and iterative testing in all projects to ensure that solutions are grounded in real user needs. This approach fosters a deeper understanding of user behavior and leads to more effective designs.
9. How do you envision the future of the logging and reporting feature evolving, particularly with advancements in technology?
I see opportunities for integrating machine learning algorithms to predict potential workflow issues based on historical data. This could provide users with proactive insights, allowing them to address issues before they escalate. Additionally, incorporating real-time analytics and customizable dashboards could further enhance user experience, enabling developers to tailor the information they receive based on their specific needs and preferences.
10. Can you describe how you communicated the value of the redesign to stakeholders and ensured their buy-in throughout the process?
I communicated the value of the redesign through regular updates and presentations that highlighted user research findings, design concepts, and anticipated outcomes. By presenting data on user frustrations and the potential impact of the redesign on developer satisfaction and project abandonment rates, I was able to secure stakeholder buy-in. Additionally, involving stakeholders in usability testing sessions allowed them to witness firsthand the improvements and the positive user feedback, reinforcing the value of the project.
Disclaimer: This case study has been modified to ensure client confidentiality. All names, brand elements, and other identifiable information have been altered. Permission has been obtained to share the details, and these changes ensure the protection of the client's privacy. Any similarity to real brands or events is purely coincidental and unintended.







